你提供的照片可能用于改善必应图片处理服务。
隐私政策
|
使用条款
无法使用此链接。检查链接是否以 "http://" 或 "https://" 开头,然后重试。
无法处理此搜索。请尝试其他图像或关键字。
试用视觉搜索
使用图像搜索、识别对象和文本、翻译或解决问题
将一个或多个图像拖到此处,
上传图像
或
打开相机
将图像放置到任意位置以开始搜索
要使用可视化搜索,请在浏览器中启用相机
English
全部
搜索
图片
灵感
创建
集合
视频
地图
资讯
更多
购物
航班
旅游
笔记本
新版本
自动播放所有 GIF
在这里更改自动播放及其他图像设置
自动播放所有 GIF
拨动开关以打开
自动播放 GIF
图片尺寸
全部
小
中
大
特大
至少... *
自定义宽度
x
自定义高度
像素
请为宽度和高度输入一个数字
颜色
全部
仅限颜色
黑白
类型
全部
照片
剪贴画
素描
动画 GIF
透明
版式
全部
方形
横版
高
人物
全部
仅脸部
半身像
日期
全部
过去 24 小时
过去一周
过去一个月
去年
授权
全部
所有创作共用
公共领域
免费分享和使用
在商业上免费分享和使用
免费修改、分享和使用
在商业上免费修改、分享和使用
详细了解
清除筛选条件
安全搜索:
中等
严格
中等(默认)
关闭
筛选器
新版本
🎉
新增功能
我们邀请你试用新版图像搜索,请切换查看。
650×450
tenasys.com
Thread Local Storage
764×548
stackoverflow.com
c++ - ThreadPool, Function local variables and Thread local storage ...
778×400
velog.io
TLS (Thread Local Storage)
850×1202
researchgate.net
(PDF) Thread Local Storage
1024×576
cppscripts.com
Thread Local Storage in C++: A Simple Guide
1600×900
codewithc.com
C++ Thread Local Storage: Managing Data Per Thread - Code With C
560×294
blogspot.com
BSODTutorials: Thread Local Storage Slots
1106×925
seven97.top
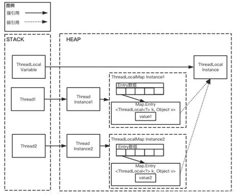
ThreadLocal:线程私有变量的存储与访问机制 | Seven的菜鸟 …
1200×922
storage.googleapis.com
What Is Thread Local Storage Used For at Hazel Barrett blog
508×328
learn.microsoft.com
Lokaler Threadspeicher - Win32 apps | Microsoft Learn
1024×675
dev3lop.com
Thread-Local Storage Optimization for Parallel Data Processing - Dev3lop
4392×2340
peerdh.com
Understanding Thread-local Storage In C++ – peerdh.com
700×460
readtorakesh.blogspot.com
Java Thread Local Storage explained in easiest practical way
1200×672
medium.com
Thread-Local Storage in Java: A Developer’s Guide to Thread-Isolated ...
1516×1941
leo-wxy.github.io
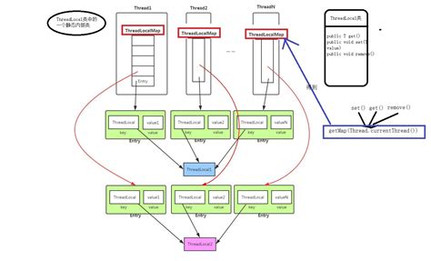
ThreadLocal原理分析 - Wxy的个 …
600×101
www.c-sharpcorner.com
Thread- Local Storage of Data in .NET
600×400
ouyangliang.github.io
深入理解ThreadLocal
1024×576
cppscripts.com
Mastering thread_local in C++ for Seamless Concurrency
2040×1154
leafbird.github.io
C# 고성능 서버 - Thread Local Storage | leafbird/devnote
664×364
blog.mygraphql.com
Envoy 的线程模型 与 Thread Local – Mark 的滿紙方糖言
1024×1536
levelup.gitconnected.com
Same Name, Different Data…
1280×720
levelup.gitconnected.com
Same Name, Different Data: How Thread-Local Storage Works | by Wadix ...
666×337
www.c-sharpcorner.com
Working With Thread Local Storage (TLS) in C#
1227×615
sourcecodeexamples.net
Source Code Examples
1286×990
velog.io
쓰레드 로컬(Thread Local)
487×136
zhuanlan.zhihu.com
TLS(Thread Local Storage)线程局部存储 - 知乎
600×417
zhuanlan.zhihu.com
ThreadLocal原理与实战 - 知乎
1530×654
cnblogs.com
从上下文切换谈thread_local工作原理 - CuriosityWang - 博客园
1072×794
cnblogs.com
ThreadLocal 其实很简单 - 程序员自由之路 - 博客园
710×569
developer.jdcloud.com
如何正确使用 ThreadLocal,你真的用 …
4082×1348
cnblogs.com
ThreadLocal - leepandar - 博客园
1441×875
blog.csdn.net
ThreadLocal 源码详解-CSDN博客
1062×662
cloud.tencent.com
阿里二面:ThreadLocal内存泄露灵魂四问,人麻了!-腾讯云开发者社区-腾讯云
439×494
developer.aliyun.com
ThreadLocal实现原理设计思想与内存 …
861×426
ppmy.cn
ThreadLocal(超详细介绍!!)
某些结果已被隐藏,因为你可能无法访问这些结果。
显示无法访问的结果
报告不当内容
请选择下列任一选项。
无关
低俗内容
成人
儿童性侵犯
反馈