你提供的照片可能用于改善必应图片处理服务。
隐私政策
|
使用条款
无法使用此链接。检查链接是否以 "http://" 或 "https://" 开头,然后重试。
无法处理此搜索。请尝试其他图像或关键字。
试用视觉搜索
使用图像搜索、识别对象和文本、翻译或解决问题
将一个或多个图像拖到此处,
上传图像
或
打开相机
将图像放置到任意位置以开始搜索
要使用可视化搜索,请在浏览器中启用相机
English
全部
搜索
图片
灵感
创建
集合
视频
地图
资讯
更多
购物
航班
旅游
笔记本
自动播放所有 GIF
在这里更改自动播放及其他图像设置
自动播放所有 GIF
拨动开关以打开
自动播放 GIF
图片尺寸
全部
小
中
大
特大
至少... *
自定义宽度
x
自定义高度
像素
请为宽度和高度输入一个数字
颜色
全部
仅限颜色
黑白
类型
全部
照片
剪贴画
素描
动画 GIF
透明
版式
全部
方形
横版
高
人物
全部
仅脸部
半身像
日期
全部
过去 24 小时
过去一周
过去一个月
去年
授权
全部
所有创作共用
公共领域
免费分享和使用
在商业上免费分享和使用
免费修改、分享和使用
在商业上免费修改、分享和使用
详细了解
清除筛选条件
安全搜索:
中等
严格
中等(默认)
关闭
筛选器
150×150
researchgate.net
An example of a complex even…
151×151
researchgate.net
An example of complex-proc…
457×999
researchgate.net
11.: Process sequence | Do…
850×527
researchgate.net
An example of a complex process structure | Download Scientific Di…
640×640
researchgate.net
An example of a complex process s…
850×458
researchgate.net
Process sequence chart for Example 2. | Download Scientific Diagram
309×252
researchgate.net
Example of a Process Sequence Model | Downloa…
850×458
researchgate.net
Process sequence chart for Example 3. | Download Scientific Diagram
1000×1000
stock.adobe.com
Complex Process Diagram Template St…
1302×702
utpaqp.edu.pe
Complex Process Flow Chart
850×451
researchgate.net
Process -Sequence Representation | Download Scientific Diagram
1176×1598
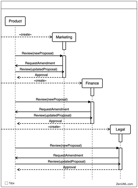
zenuml.com
Real Life Case: Business Proc…
1934×1074
zenuml.com
Real Life Case: Business Process Reengineering Using Sequence Diagram ...
752×413
theelementsofwriting.com
How to Explain a Complex Process - The Elements of Writing
1168×824
behance.net
Complex Process Illustration :: Behance
300×300
freeimages.com
Complex Process Stock Vector | Royalt…
1507×556
ar.inspiredpencil.com
Complex Process
680×480
ar.inspiredpencil.com
Complex Process Map
600×1147
ar.inspiredpencil.com
Complex Process Map
680×473
ar.inspiredpencil.com
Complex Process Map
450×510
ar.inspiredpencil.com
Complex Process Map
1000×707
ar.inspiredpencil.com
Complex Process Map
1632×1056
ar.inspiredpencil.com
Complex Process Map
852×1040
ar.inspiredpencil.com
Complex Process Map
420×315
slideteam.net
Complex Process - SlideTeam
960×720
slideteam.net
3d Complex Process Flow Example Of Ppt | Presentation Graphics ...
586×300
researchgate.net
Example graphical representation of a complex process flow. | Download ...
1397×1063
fity.club
Sequence Diagram Example Facebook User Authentication Sequence
590×350
ar.inspiredpencil.com
Complex Process Flow
850×1146
ar.inspiredpencil.com
Complex Process Flow
500×353
ar.inspiredpencil.com
Complex Process Flow
1272×1040
ar.inspiredpencil.com
Complex Process Flow
2000×1210
ar.inspiredpencil.com
Complex Process Flow
1500×944
ar.inspiredpencil.com
Complex Process Flow
1280×720
linkedin.com
A Complex Process Simplified (Pt. 1)
某些结果已被隐藏,因为你可能无法访问这些结果。
显示无法访问的结果
报告不当内容
请选择下列任一选项。
无关
低俗内容
成人
儿童性侵犯
反馈