你提供的照片可能用于改善必应图片处理服务。
隐私政策
|
使用条款
无法使用此链接。检查链接是否以 "http://" 或 "https://" 开头,然后重试。
无法处理此搜索。请尝试其他图像或关键字。
试用视觉搜索
使用图像搜索、识别对象和文本、翻译或解决问题
将一个或多个图像拖到此处,
上传图像
或
打开相机
将图像放置到任意位置以开始搜索
要使用可视化搜索,请在浏览器中启用相机
English
全部
搜索
图片
灵感
创建
集合
视频
地图
资讯
更多
购物
航班
旅游
笔记本
自动播放所有 GIF
在这里更改自动播放及其他图像设置
自动播放所有 GIF
拨动开关以打开
自动播放 GIF
图片尺寸
全部
小
中
大
特大
至少... *
自定义宽度
x
自定义高度
像素
请为宽度和高度输入一个数字
颜色
全部
仅限颜色
黑白
类型
全部
照片
剪贴画
素描
动画 GIF
透明
版式
全部
方形
横版
高
人物
全部
仅脸部
半身像
日期
全部
过去 24 小时
过去一周
过去一个月
去年
授权
全部
所有创作共用
公共领域
免费分享和使用
在商业上免费分享和使用
免费修改、分享和使用
在商业上免费修改、分享和使用
详细了解
清除筛选条件
安全搜索:
中等
严格
中等(默认)
关闭
筛选器
675×195
javascripttutorial.net
Javascript Stack
791×199
javascripttutorial.net
Javascript Stack
1200×630
sebhastian.com
How to implement Stack data structure in JavaScript | sebhastian
415×492
delftstack.com
How to Create and Iterate Array of Imag…
415×492
delftstack.com
How to Create and Iterate Array of Imag…
1821×934
stackoverflow.com
How to add multiple images to div using javascript - Stack Overflow
1200×600
github.com
GitHub - aenoshrajora/Stack-Game-JavaScript: A simple stack game ...
400×250
Stack Overflow
node.js - Combine two images in JavaScript - Stack Overflow
1024×611
blog.techliance.com
JavaScript Full Stack Development: Top JS Software Stacks
768×427
Mergers
JavaScript Stack | How to Implement Stack Method in Javascript?
617×267
Mergers
JavaScript Stack | How to Implement Stack Method in Javascript?
336×287
Mergers
JavaScript Stack | How to Implement Stack Metho…
803×284
w3resource.com
JavaScript - Create stacks from arrays
583×353
w3resource.com
JavaScript - Create stacks from arrays
750×422
admixweb.com
Stack Data Structure in JavaScript | admixweb
453×353
w3resource.com
JavaScript - Merge two stacks into one
542×298
w3resource.com
JavaScript - Convert a stack into an array
1366×768
stackoverflow.com
javascript - Display multiple images without using tag? - Stack Overflow
1920×1080
stackoverflow.com
html - How to enlarge multiple pictures using JavaScript - Stack Overflow
800×445
theusualstuff.com
How Javascript Stack Works - The Usual Stuff
980×886
www.pinterest.com
JavaScript Stack from Scratch | Javascript, St…
1067×600
superuser.com
Vertically stack multiple images using ImageMagick - Super User
1920×1080
superuser.com
Vertically stack multiple images using ImageMagick - Super User
579×379
w3resource.com
JavaScript - Concatenates two stacks into a new stack
871×284
w3resource.com
JavaScript - Concatenates two stacks into a new stack
468×587
velog.io
[JavaScript 자료구조] Stack & Queue
680×558
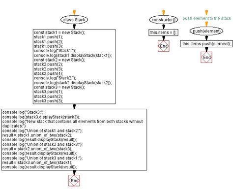
w3resource.com
JavaScript - Elements from both stacks without duplicates
748×326
w3resource.com
JavaScript - Elements from both stacks without duplicates
491×478
w3resource.com
JavaScript - Middle element(s) of a stack
689×378
i2tutorials.com
Implementing JavaScript Stack Using Array | i2tutorials
6000×1234
scaler.com
JavaScript Program to Implement a Stack - Scaler Topics
1200×300
pernapps.hashnode.dev
Implementation of Stack in Javascript
640×480
Stack Overflow
jquery - How to display multiple pictures stacked on top of eac…
1300×1458
Smashing Magazine
An Introduction To Full Stack JavaSc…
1536×590
softauthor.com
Create Image Elements in JavaScript
某些结果已被隐藏,因为你可能无法访问这些结果。
显示无法访问的结果
报告不当内容
请选择下列任一选项。
无关
低俗内容
成人
儿童性侵犯
反馈