你提供的照片可能用于改善必应图片处理服务。
隐私政策
|
使用条款
无法使用此链接。检查链接是否以 "http://" 或 "https://" 开头,然后重试。
无法处理此搜索。请尝试其他图像或关键字。
试用视觉搜索
使用图像搜索、识别对象和文本、翻译或解决问题
将一个或多个图像拖到此处,
上传图像
或
打开相机
将图像放置到任意位置以开始搜索
要使用可视化搜索,请在浏览器中启用相机
English
全部
搜索
图片
灵感
创建
集合
视频
地图
资讯
更多
购物
航班
旅游
笔记本
自动播放所有 GIF
在这里更改自动播放及其他图像设置
自动播放所有 GIF
拨动开关以打开
自动播放 GIF
图片尺寸
全部
小
中
大
特大
至少... *
自定义宽度
x
自定义高度
像素
请为宽度和高度输入一个数字
颜色
全部
仅限颜色
黑白
类型
全部
照片
剪贴画
素描
动画 GIF
透明
版式
全部
方形
横版
高
人物
全部
仅脸部
半身像
日期
全部
过去 24 小时
过去一周
过去一个月
去年
授权
全部
所有创作共用
公共领域
免费分享和使用
在商业上免费分享和使用
免费修改、分享和使用
在商业上免费修改、分享和使用
详细了解
清除筛选条件
安全搜索:
中等
严格
中等(默认)
关闭
筛选器
830×436
stackoverflow.blog
programming language - Stack Overflow
700×700
devhumor.com
Programming == Stack Overflow
1020×638
programming-to-googling-stackoverflow.en.softonic.com
Programming to Googling StackOverflow for Google Chrome - Extension ...
1816×1094
stackoverflow.com
c - Example of Buffer Overflow? - Stack Overflow
726×120
educba.com
C++ stack overflow | How stack overflow works in C++ with Examples
683×108
educba.com
C++ stack overflow | How stack overflow works in C++ with Examples
900×500
educba.com
C++ stack overflow | How stack overflow works in C++ with Examples
300×50
educba.com
C++ stack overflow | How stack overflow works in C++ with Examples
512×512
cppscripts.com
Understanding C++ Stack Overflow: Cau…
1600×900
codewithc.com
Analyzing Stack Overflow Posts: Identifying Popular Programming ...
1280×720
storage.googleapis.com
What Is Stack Overflow In Programming at Simona Brown blog
571×816
storage.googleapis.com
What Is Stack Overflow In Pr…
1280×720
storage.googleapis.com
What Is Stack Overflow In Programming at Simona Brown blog
822×565
Stack Overflow
c++ - Error message when compiling a stack program in C la…
1024×1025
www.facebook.com
Stack Overflow - If you're spending day…
1634×1291
programmerhumor.io
relatableAf · ProgrammerHumor.io
749×2332
www.reddit.com
Horrible stackoverflow …
728×1490
www.reddit.com
Horrible stackoverflow …
685×599
clessonsonline.blogspot.com
Lezioni online di C e C++: Stack overflow in C: when size matt…
560×459
infoupdate.org
What Is Stack Frame In C Programming Agency - Infoupd…
327×420
w3resource.com
C - Implement a stack using an array
1163×1155
Stack Exchange
Why Stack Overflow C++ labeled questions get so f…
394×325
w3resource.com
C - Implement two stacks using a single array
649×862
w3resource.com
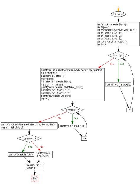
C - Check a stack is full or not
2240×1260
hacklido.com
Understanding Buffer Overflow Vulnerabilities [Part 2] - Stack Overflow ...
640×400
www.reddit.com
The Fall of Stack Overflow : r/programming
1920×1080
artofit.org
This video shows the most popular programming languages on stack ...
797×450
codewithc.com
C Programming - Difference Between A Queue And A Stack - Code With C
1920×1080
womaneng.com
Why is Stack Overflow so important for developers? - Woman Engineer
1920×1080
Microsoft
Get Stackoverflow Tech - Microsoft Store
880×1294
www.reddit.com
Stack Overflow in a nutshell : r…
847×728
chegg.com
Problem 2 on Stack Overflow (22 points): The C code | C…
768×1024
Scribd
Overflow in c | Integer (Comput…
1280×853
freeCodeCamp
The 2020 Stack Overflow Developer Survey – 65,000 Devs Share Their ...
930×612
Plesk
What's new in Stack Overflow’s 2016 survey - Plesk
某些结果已被隐藏,因为你可能无法访问这些结果。
显示无法访问的结果
报告不当内容
请选择下列任一选项。
无关
低俗内容
成人
儿童性侵犯
反馈